شرایط ارسال کالا در نرم افزار حسابگر
ارسال کالا یکی از امکانات نرم افزار حسابداری حسابگر نسخه 9 است که با استفاده از آن میتوانید انواع خودروها را به همراه رانندههایشان که در یک شرکت یا فروشگاه مسئولیت حمل کالاها را بر عهده دارند تعریف نمایید.
این امکان این قابلیت را فراهم میآورد که کاربران بتوانند برای هر ارسال، لیست و تعداد کالاها به همراه شرایط حمل کالا مانند نام راننده و ماشین ارسالی را مشخص و از وضعیت ارسال گزارش تهیه نمایند. جهت آشنایی با امکان ارسال کالا میتوانید ویدیوی آموزشی قرارداده شده یا مقاله زیر را مشاهده فرمایید.
برای استفاده از این امکان ابتدا باید خودروها و اطلاعات مربوط به آنها را در سیستم ثبت نمایید. برای این کار از مسیر اطلاعات پایه > شرایط ارسال > تعریف خودروها را انتخاب کنید.
در فرم باز شده برای معرفی خودرو جدید، بر روی دکمه جدید کلیک کنید. در قسمت شماره خودرو، شماره خودرو و در قسمت نام خودرو، نام خودرو را وارد نمایید. در قسمت شماره پلاک خودرو، میتوانید شماره پلاک خودرو و در قسمت راننده خودرو میتوانید نام راننده خودرو را از لیست حسابها انتخاب کنید. در قسمت اطلاعات خودرو و وزن خودرو، میتوانید اطلاعات و وزن خودرو را وارد نمایید. در صورتی که بخواهید برای خودروی تعریف شده حداکثر وزن و حجم ارسال تعریف کنید. در قسمت "حداکثر وزن ارسال" و "حداکثر حجم ارسال" اطلاعات مورد نظر را وارد کنید. بعد از تعیین موارد مورد نظر بر روی دکمه ذخیره کلیک کنید.
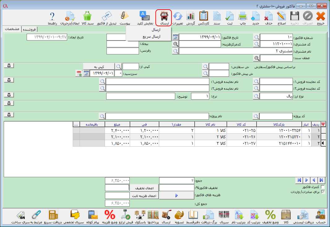
برای ارسال یک فاکتور یا چند فاکتور به صورت همزمان از مسیر اطلاعات پایه > شرایط ارسال > وضعیت ارسال فاکتورها را انتخاب یا بر روی دکمه ارسال موجود در بالای فرم فاکتور کلیک سپس دکمه ارسال را انتخاب نمایید. 
در فرم باز شده برای معرفی ارسال جدید بر روی دکمه جدید کلیک کنید. در قسمت تاریخ ارسال کلی، تاریخ ارسال و در قسمت تاریخ دریافت، تاریخ تحویل کالاها به مشتریان را بعد از ارسال وارد نمایید. در قسمت شماره یا نام خودرو، خودروی مورد نظر جهت ارسال را انتخاب کنید. در صورتی که در معرفی خودرو برای خودرو انتخاب شده راننده مشخص کرده باشید، اطلاعات راننده نمایش داده میشود که در صورت نیاز میتوانید حساب مربوط به راننده را تغییر دهید. توجه داشته باشید که در این فرم با استفاده از دکمه
هم میتوانید خودروی جدید در سیستم تعریف نمایید. در قسمت کد و نام فروشنده، میتوانید یکی از فروشندگان تعریف شده در قسمت مدیریت پورسانتها را که قرار است طبق قوانين کميسيون، پورسانت به وی تعلق گیرد را انتخاب کنید. با انتخاب دکمه "اعمال نماینده در فاکتورهای مرتبط" نام نماینده انتخابی، در تمام فاکتورهایی که در قسمت فاکتورهای مرتبط انتخاب شدهاند اعمال میشود.
در قسمت فاکتورهای مرتبط با انتخاب دکمه ذرهبین لیست فاکتورهایی که تمام ردیفها یا بخشی از ردیفهای آنها ارسال نشده، نمایش داده میشود که میتوانید فاکتورهای مورد نظر جهت ارسال را انتخاب کنید. در لیست فاکتورها با استفاده از دکمه Insert، میتوانید فاکتورهای مورد نظر را انتخاب سپس بر روی دکمه تایید کلیک کنید.
همچنین در قسمت فاکتورهای مرتبط با انتخاب دکمه جستجوی پیشرفته میتوانید در فرم باز شده با استفاده از فیلترهای قرار داده شده فاکتورهای مورد نظر جهت ارسال را انتخاب نمایید.
بعد از انتخاب فاکتورها در زبانه "تمام ردیفهای ارسال"، تمامی ردیفهای فاکتور که در ارسال انتخاب کردهاید نمایش داده میشوند.
در زبانه "فاکتورهای فروش مرتبط" لیست فاکتورهای مربوط به هر ارسال نمایش داده میشوند.
در زبانه "قسمت جمعها" لیست کالاهای مرتبط به فاکتورها به صورت تجمیعی نمایش داده میشود.
در زبانه "برگشت از فروش های مرتبط" لیست فاکتورهای برگشت از فروش مرتبط با ارسال نمایش داده میشود.
در زبانه "برگه دریافت لیست های مرتبط" لیست برگه دریافتهای مرتبط با ارسال نمایش داده میشود.
چنانچه از برنامه حسابگر ویژه پخش نسخه 10 استفاده میکنید، با استفاده از دکمه "اختصاص به دستگاه" در فرم باز شده میتوانید يک ارسال را به يک راننده اختصاص دهيد سپس بعد از اختصاص، راننده در برنامه PPC میتواند ارسالهايی که بايد به مشتری تحويل دهد را مشاهده نماید. برای اختصاص ارسال به دستگاه در قسمت نام دستگاه، دستگاه راننده مورد نظر را انتخاب کنید.
با استفاده از دکمه پیام کوتاه موجود در این فرم میتوانید برای مشتریان یا رانندگان پیام کوتاه با توجه به قالبهای طراحی شده ارسال نمایید. در حسابگر جهت تسریع در امر ارسال میتوانید از ارسال سریع استفاده کنید. برای استفاده از ارسال سریع در فاکتورهای فروش در منوی بالای فرم از مسیر ارسال > ارسال سریع را انتخاب کنید.
در فرم ارسال بازشده، ردیفهای فاکتور به صورت خودکار در فرم نمایش داده میشوند. چنانچه مقادیر پیشفرض خودرو و راننده را در پارامترهای شرایط ارسال تعریف کرده باشید، این مقادیر نیز به صورت اتوماتیک در فرم ارسال سریع نمایش داده میشوند.
اگر قصد ارسال یک ردیف فاکتور را دارید، ابتدا ردیف مورد نظر را در حالت انتخاب قرار دهید سپس بر روی دکمه ارسال در قسمت پایین فرم فاکتور فروش کلیک نمایید.
اطلاعات مربوط به فرم باز شده را با توجه به توضیحات داده شده، تکمیل نمایید. توجه داشته باشید که در این روش در ستون مقدار، باید مقدار ارسال کالا را مشخص نمایید.
جهت تهیه گزارشات مربوط به ارسال کالاها میتوانید از مسیر گزارشات > گزارشات حسابهای دریافتنی-مشتریان > گزارشهای وضعیت ارسال را انتخاب کنید و نسبت به تهیه گزارش مورد نظر اقدام نمایید.
جهت انجام تنظیمات مربوط به ارسال میتوانید از منوی اطلاعات پایه > شرایط ارسال > پارامترهای شرایط ارسال اقدام نمایید. فرم چاپ نسخه 1 و 2 و 3: در لیست کشویی مقابل "فرم چاپ نسخه 1 ، 2 و 3" میتوانید مشخص کنید پس از انتخاب کلید چاپ کدام گزارش-گزارشها چاپ شود. در قسمت "چاپگر" میتوانید مشخص کنید از کدام چاپگر برای چاپ گزارش استفاده شود و در قسمت "تعداد" مشخص کنید چه تعداد از این گزارش چاپ شود.
امکان تغییر در ارسال: با فعال کردن این پارامتر، برگه ارسال قابل ویرایش میشود.
فاکتور ارسال شده قابل تغییر باشد: با فعال کردن این پارامتر بعد از ارسال فاکتور امکان تغییر در فاکتور وجود دارد.
شماره خودرو، نام خودرو و نام راننده: در صورتي که بخواهيد در فرم ارسال سريع نام راننده و خودرو به صورت اتوماتيک پر شود در این پارامترها، اطلاعات خودرو و راننده را وارد کنيد.
در صورت بیشتر بودن حجم یا وزن ارسال از ظرفیت خودور از ارسال جلوگیری شود: در صورتی که بخواهيد وزن و حجم کالا در زمان ارسال بررسي شود تیک این پارامتر را فعال کنید. با اين کار در صورتي که وزن کالاهاي ارسال شده بيشتر از وزن خودرو باشد، سیستم به کاربر خطا ميدهد. ![]()
